
艾睿開發套件 SEED-RT118X 實現 EtherCAT 控制四電機

艾睿電子推出了基於 i.MX RT1180 的開發套件 SEED-RT118X,集成了多個外設存儲設備以及各種通信接口,搭配電機驅動板,可以實現 4 個電機同時通過 EtherCAT 來控制。EtherCAT 控制電機技術的應用領域將不斷擴大,包括新能源、電力、交通等領域。未來,技術將不斷創新,優化協議和算法,提高通信效率和穩定性,並與人工智能、機器學習等技術融合,實現更智能化的控制和管理。同時,將注重與其他設備和系統的集成,加強安全防護措施,保證數據傳輸的安全性和可靠性。
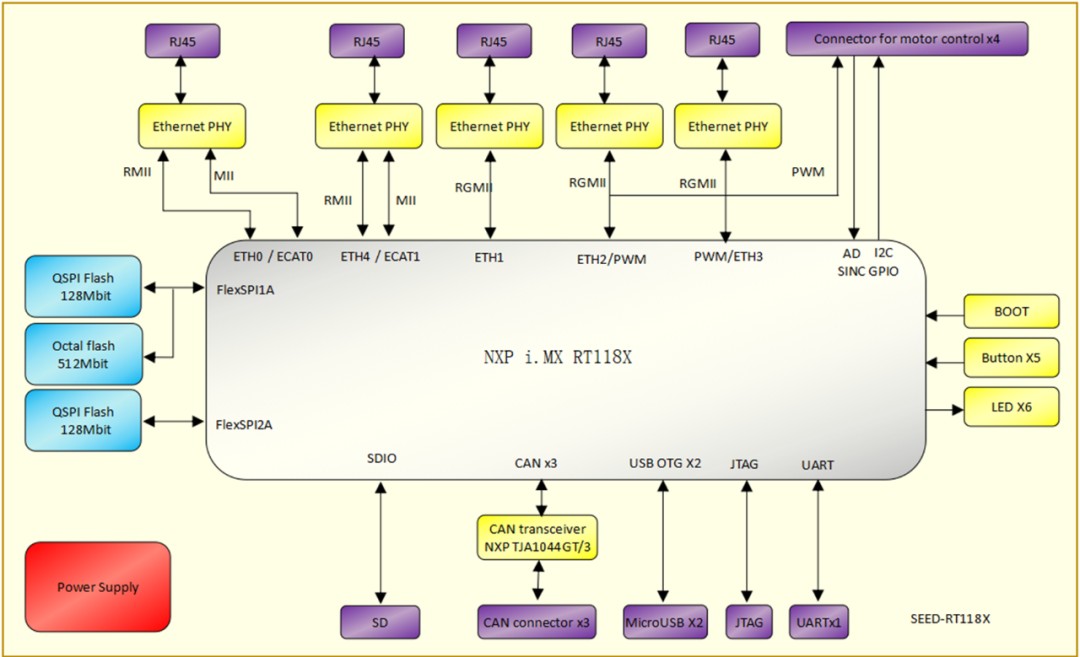
隨着工業自動化和智能製造的不斷發展,EtherCAT控制電機這一技術將在各個方面迎來革新。艾睿電子推出了基於i.MX RT1180的開發套件SEED-RT118X,集成了多個外設存儲設備以及各種通信接口,搭配艾睿電子的電機驅動板,可以實現4個電機同時通過EtherCAT來控制。
應用領域擴大:隨着工業自動化和智能製造的不斷發展,EtherCAT控制電機技術的應用領域將不斷擴大。除了傳統的數控機牀、機器人等領域,EtherCAT控制電機技術還將應用於新能源、電力、交通等更多領域,實現更廣泛的智能化和自動化。
技術創新:隨着技術的不斷發展,EtherCAT控制電機技術也將不斷創新。未來,EtherCAT控制電機技術將進一步優化協議和算法,提高通信的效率和穩定性。同時,EtherCAT控制電機技術還將與人工智能、機器學習等技術融合,實現更加智能化的控制和管理。
集成化:隨着工業自動化系統的複雜度不斷提高,EtherCAT控制電機技術將更加註重與其他設備和系統的集成。未來,EtherCAT控制電機技術將更加註重與其他工業自動化設備和系統的無縫集成,實現更加高效和穩定的通信和控制。
安全性增強:隨着網絡安全問題的日益突出,EtherCAT控制電機技術的安全性也得到了更多的關注。未來,EtherCAT控制電機技術將進一步加強安全防護措施,保證數據傳輸的安全性和可靠性。
恩智浦i.MX RT1180跨界微控制器
恩智浦i.MX RT1180跨界微控制器採用高性能雙核架構,具有先進的安全特性,支持多種網絡協議,i.MX1180集成800MHz的ARM cortex M7主核以及240MHz的Cortex M33 安全內核。i.MX RT 1180還提供五個千兆以太網口,支持Profinet,EtherCAT等工業以太網協議。同時該芯片包含4組PWM模塊(每個模塊4對PWM信號輸出),能夠最多支持4路電機的控制。該芯片有兩個16位的ADC,3個SINC用於外接 sigma-delta信號,12路最高速率20Mbps的uart接口(可以用於外接各種常用編碼器信號),因此,該芯片能夠通過單芯片實現EtherCAT控制4路電機的方案。
艾睿電子推出了基於i.MX RT1180的開發套件SEED-RT118X。該套件集成了多個外設存儲設備以及各種通信接口,搭配艾睿電子的電機驅動板,可以實現4個電機同時通過EtherCAT來控制,方便於用户對i.MX RT1180進行評估。
開發套件SEED-RT118X
開發板原理框圖
SEED-RT118X開發板實物圖
SEED-RT118X開發板搭配電機驅動板進行4電機控制
如需瞭解本方案的更多細節,或者申請開發板進行測試,請致電 400-048-1230 或發送郵件至 solution.ap@arrow.com 聯繫我們。
掃一掃訂閲新聞郵件,及時獲取最新技術資訊

